100x UX Research AI Agent: Finding why Products fail using Reddit and Hacker News
Mon Dec 08 2025
If you’re building a product, the hardest thing is knowing what your users are actually struggling with. You can run surveys and talk to a few users, but that doesn’t scale. The truth is, your potential users are already talking about their pain points in public they’re just doing it on Reddit , Hacker News and X etc.
Now, no one has time to scroll forums for hours, and even if you do, most of that data never gets stored, structured, or used.
That’s why we at Varnan built a fully no-code AI Agent that does all the hard work for you.
The Problem: Founders are guessing what to build
Every founder thinks they know what users want. But when you ask where the data is coming from, you usually hear:
“Oh, I sometimes go through feedback forms or search google/social media when I have time.”
Here’s what most early teams are actually doing:
- Randomly searching product pain points
- Skimming Reddit threads with no clear outcome
- Clicking through tons of links, post and comments with no way to summarize them
No system, no reports, no automation
So we thought: what if you could just enter your product idea and get a ready-to-use pain point report?
The Agent Workflow
We used n8n + OpenAI + Google Gemini + Reddit + Hacker News + custom AI agents to build a fully automated user research assistant.
Here’s how it works, step-by-step:

1. Webhook Trigger from a Form
As first the step, The flow begins when someone submits a simple form — usually with just a product idea or a broad category.

2. Generate Keywords Using AI
Then, We run the input through a GPT-based AI Agent that turns it into relevant keywords. These are actual search terms that users might be typing on Reddit or Hacker News.
Think: ** “marketing automation tool” → keywords like: “email sequence pain”, “mailchimp vs convertkit”, “crm frustration” **

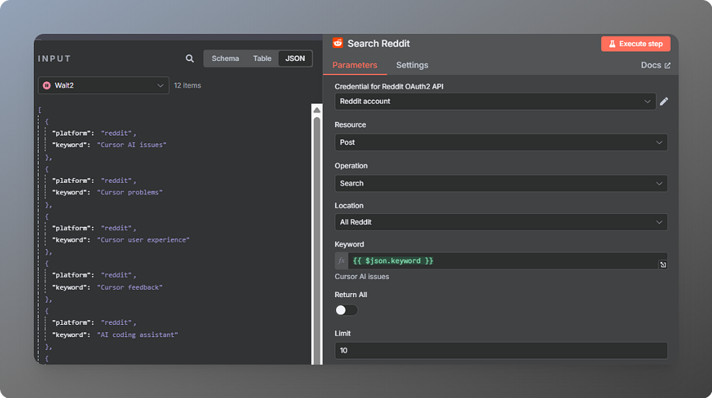
3. Split Search by Platform
Now for the third step, we break the keywords into smaller groups and route them based on where they’re most relevant. For example:
- Tech-focused terms go to Hacker News
- Product-related pain points go to Reddit

4. Reddit & Hacker News Scraping
Now, The automation runs live searches on Reddit and Hacker News using APIs and OAuth. It fetches:
- Real user posts
- Threads with high engagement
- Long-form discussions
And skips the fluff.


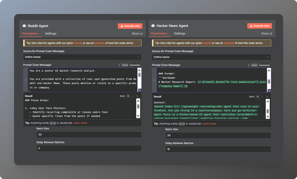
5. Custom AI Agents Read and Extract Insights
Now, at the Fifth step. Here’s the real magic happens.
Two separate AI agents (one for Reddit, one for Hacker News) read the content and extract:
- Repeated complaints
- Feature requests
- Unmet expectations
- Product comparisons

6. Merge, Filter & Format the Output
After that, All results are filtered and cleaned — removing duplicates or vague responses. Then the content is merged into a unified report.

7. AI Agent Creates Final Report
This is where the output becomes useful.
An AI agent summarizes everything into:
- Clear pain point clusters
- Feature gaps users are talking about
- Trends or unmet needs in that space
- Specific subreddits or HN threads that matter

8. Send the Report to Your Inbox
Lastly, the report is converted to HTML and emailed to you.
clean, readable, and ready to use. No JSON dumps, no mess.

What the Report Includes:
- Top User Pain Points
- Suggested Product Features
- High-Engagement Reddit Threads
- Hacker News Discussions Worth Reading
- Niche Communities to Watch
- Summarized Takeaways

Everything is real-time. Everything is traceable. And it’s all built with no code.

Why we think its super impactful
If you’re building in public, or just want to build what people actually need this saves you hours of manual work.
- A real look into your user’s mind
- Validated pain points from real conversations
- Community names, links, and posts to follow
- Zero manual research, zero guesswork, everything is data backed
We built this so you don’t have to waste time digging through comments when AI can just do that for you.
We at Varnan help high growth startups with their GTM and building these tools end to end so that they don’t have to scratch their head thinking about distribution and other pipelines.
If you are a Founder of a high growth AI startup, we would love to have a word with you. Book a call or reach to us on paras@varnan.tech